Опасный LUMMAC.V2: Новейшие угрозы кибербезопасности

Источник: www.googlecloudcommunity.com
LUMMAC.V2 – это сложный вариант вредоносного ПО, представляющий собой усовершенствованный инфокрад, который был разработан на основе оригинальной версии LUMMAC credential stealer. Программа написана на языке C++ и предназначена для кражи конфиденциальной информации пользователей.
Ключевые особенности LUMMAC.V2
Одной из основных особенностей LUMMAC.V2 является:
- Бинарный морфинг: данное свойство позволяет вредоносному ПО обходить стандартные методы обнаружения.
- Широкий спектр нацеливания: LUMMAC.V2 нацеливается на веб-браузеры, криптовалютные кошельки и приложения для обмена сообщениями.
- Передача данных: украденная информация, включая учетные данные и файлы cookie, передается в сжатом формате ZIP по протоколу HTTP.
Методы распространения и заражения
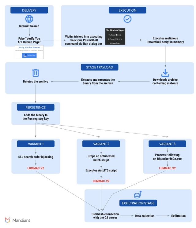
LUMMAC.V2 использует тактику социальной инженерии под названием «ClickFix», которая вводит пользователей в заблуждение через поддельные страницы с капчей. Если пользователь нажимает на зараженную ссылку, в его системе запускается скрипт, содержащий команды PowerShell:
- Invoke-WebRequest: загружает вредоносный файл с удаленного сервера.
- Invoke-Expression: выполняет загруженные команды в фоновом режиме.
Способы маскировки и скрытности
LUMMAC.V2 применяет многочисленные методы маскировки, что затрудняет его обнаружение:
- Перехват библиотеки DLL: вредоносная библиотека загружается вместо законной.
- Внедрение кода: вредоносный код внедряется в легитимные процессы для маскировки. Например, загрузчик PowerShell удаляет файлы и заменяет их содержимое.
Современные механизмы защиты
Киберпреступники внедрили в LUMMAC.V2 передовые меры по предотвращению обнаружения, включая:
- Антианалитические методы, которые проверяют наличие антивирусных решений перед выполнением.
- Обфускация команд и полезной нагрузки для обхода систем безопасности.
Каналы связи и управление
После активации вредоносное ПО инициирует DNS-запросы для определения местоположения своих серверов управления. Для защиты связи используется шифрование TLS. В этой инфраструктуре также работают службы обратного прокси, такие как Cloudflare, что дополнительно увеличивает уровень защиты.
Стратегии обнаружения
По рекомендациям компании Mandiant, для обнаружения активности LUMMAC.V2 следует использовать:
- Запросы Yara-L.
- Пользовательские правила поиска для идентификации подозрительных операций.
- Мониторинг нарушений процессов, связанных с известными инфокрадами.
LUMMAC.V2 представляет собой серьезную угрозу для пользователей и требует активных мер по защите информации. Популярность таких вредоносных программ подтверждает, что кибербезопасность остается одной из приоритетных задач в современном мире технологий.
Отчет получен из сервиса CTT Report Hub. Права на отчет принадлежат его владельцу.
Ознакомиться подробнее с отчетом можно по ссылке.
